定义

定义了对象之间的一对多依赖,让多个观察者对象同时监听某一个主题对象,当主题对象发生变化时,他的所有依赖者(观察者)都会收到通知并更新。

适用场景

  • 关联行为场景,建立一套触发机制。

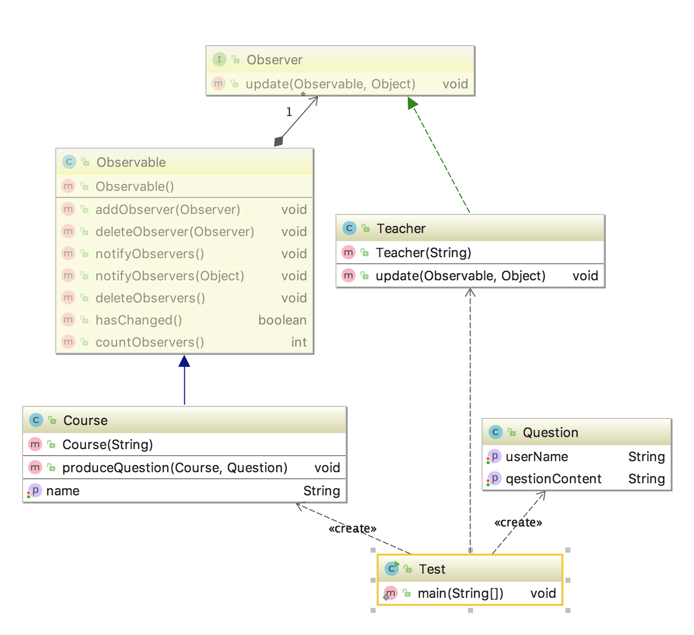
UML

总结

  • 优点
    • 观察者和被观察者之间建立一个抽象的耦合。
    • 观察者模式支持广播通信。
  • 缺点
    • 观察者之间有过多的细节依赖,增加了时间消耗及程序的复杂度。
    • 使用要得当,要避免循环调用。